Mantle
Key Takeaways
- Mantle Network is a technology stack built to expand Ethereum's capabilities with a modular architecture.
- It utilizes an optimistic rollup protocol with its custom data availability solution, inheriting security from Ethereum while providing more accessible data availability at a reduced cost.
- Mantle is exploring EigenLayer's Data Availability solution, EigenDA, through its implementation in Mantle DA, which allows nodes to offer data availability services and stake in Mantle's economic model.
1. Overview

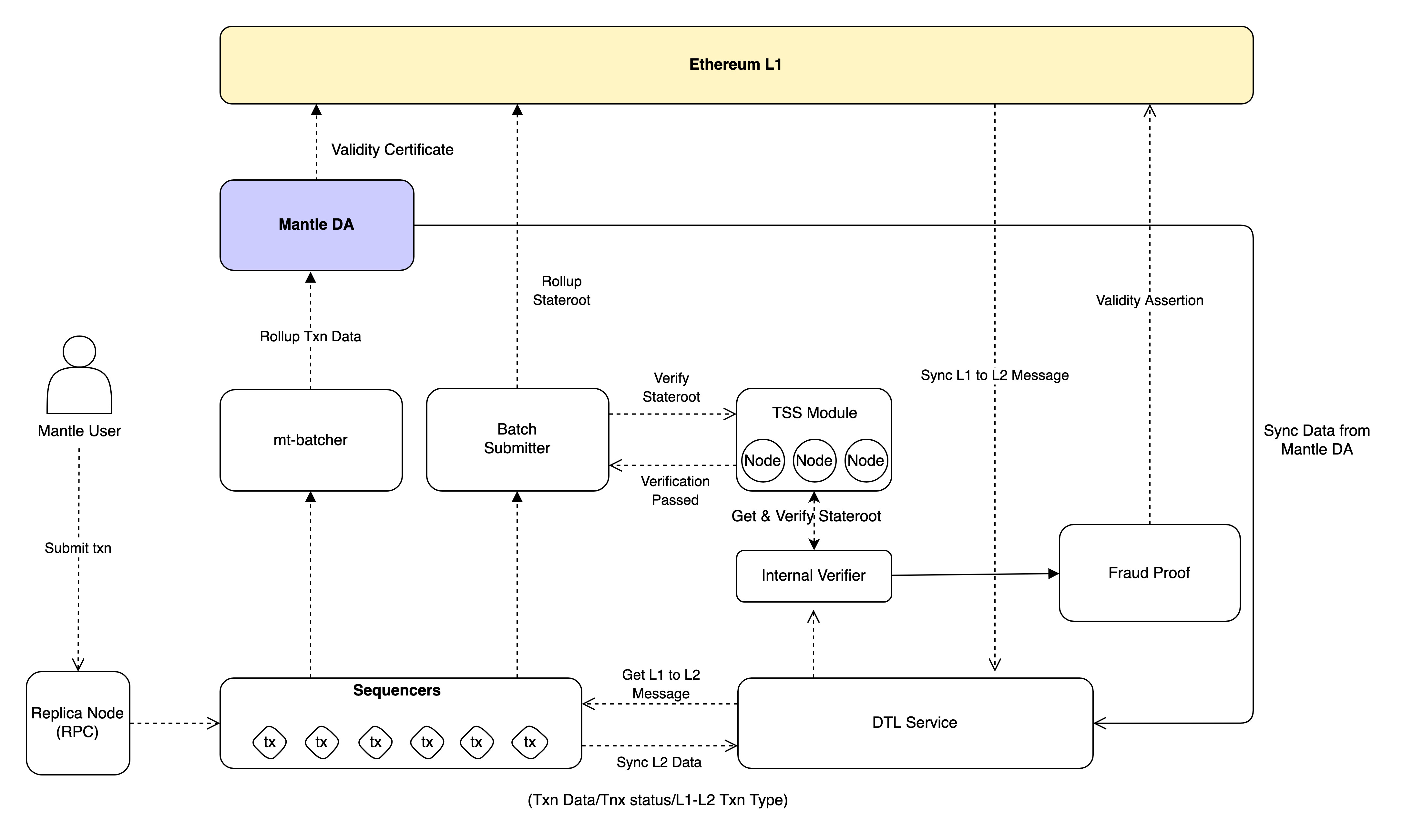
Mantle Network is a technology stack created to expand Ethereum's capabilities, using a modular architecture. It is compatible with EVM, enabling all Ethereum contracts and tools to operate on Mantle Network with minimal changes. Mantle Network utilizes an optimistic rollup protocol with its custome data availability solution, inheriting security from Ethereum while providing more accessible data availability at a reduced cost.
2. Execution
Mantle operates using the geth client from the Ethereum network. To ensure compatibility with Ethereum's current infrastructure and smart contracts used in other EVM-compatible environments, the Mantle team has made only minimal changes to the underlying codebase.
Process of Execution
- Initiation: Transactions on the Mantle network are initiated by wallet users, dApps, or scripts that have previously connected to the network. In order to transfer funds or perform tasks, a request is sent with the receiver's address and the amount to be transferred. A fee is required to maintain an immutable record. Tools are available to compose, sign, and send requests for processing on the network.
- Handling: Transactions are validated by the Ethereum Virtual Machine (EVM) on nodes. Verified transactions update the ledger and are placed in a pending block. Multiple pending blocks are combined into batches for finalization on Ethereum, which helps to lower transaction fees. TSS nodes on the Sequencer network verify block data for correctness.
2.1 Components
It is essential to grasp the various roles in a network to comprehend its execution process.
- Sequencers: These nodes receive, record, and block transactions in real-time. They group transactions into batches and ensure blocks are validated by TSS nodes. Blocks are then broadcasted across L1 and L2 networks. Initially, the Mantle team will operate a centralized Sequencer, but decentralization is planned for the future.
- TSS Nodes: TSS nodes approve transaction batches from Sequencers and broadcast them across L2. They are responsible for verifying the correctness of the state roots and ensuring that a TSS node signs them before being sent to Ethereum. At first, reputable institutions will run TSS nodes, but eventually, voting through Mantle governance will replace this.
To run a Sequencer that ingests L1 to L2 transactions, the Data Transport Layer must be executed. This layer is responsible for indexing transactions from layer one of Ethereum. To run a local development Sequencer without the Data Transport Layer, the sync service can be turned off.

3. Settlement
Fraud proofs that are currently popular are verified by an on-chain verifier that settles disputes and can only execute instructions in a lower-level virtual machine like MIPS or WASM. As a result, Ethereum Virtual Machine (EVM) clients need to re-compile their fraud proof into the lower-level language so that the on-chain verifier can interpret it. The content of a fraud proof is generated independently of the EVM.
However, this approach has a major flaw. Due to the low-level transpiling, it is impossible to ensure that the content of a fraud proof is directly derived from a compliant EVM client. In other words, the on-chain verifier cannot determine the producer of the fraud proof, which undermines the trust-minimization that is inherent in the Ethereum client. Instead, fraud proofs should be evaluated using EVM instructions directly.
The Mantle network uses interactive fraud proof mechanisms to establish transaction validity and implements this type of system. By compiling and verifying fraud proofs with EVM-level instructions, all Ethereum clients can interact with a common proof system without permission, and trust assumptions across verifiers, clients, and compilers can be reduced.
The fraud proof model used by Mantle network is similar to the one deployed by Specular Network.
The Sequencer and Verifier both use the same codebase, with the mode of operation determined by the runtime configuration. Configuration flags can be set using environment variables or by passing them at runtime as flags.
3.1 Rollup Verifiers / Replica Nodes
The batch submitter fetches updated state roots and sends them to the Threshold Signature Scheme (TSS) module to be verified and signed. Verifiers can also fetch the state root data and confirm their validity.
Once TSS nodes establish the validity of the updated state roots and sign off on the rollup batches, the batch submitter publishes the state root data to the State Commitment Chain (SCC) contract on L1 Ethereum.
The Rollup Verifiers / Replica Nodes perform the following tasks:
- Synchronize rollup data from Mantle's trusted sequencer.
- Verify the state roots submitted by Sequencers on L2.
- Initiate fraud proofs when invalid state data is found.
- Serve rollup data to users.
4. Data Availability
After verification by a sequencer, Mantle DA nodes use EigenDA tech to store transaction batches. The updated state root is published to Ethereum and data is spread across the network. L2 Rollup Verifiers sync block data for user access while Ethereum's network verifies state roots. DA nodes ensure block data is accessible and earn $MNT rewards. Mantle is exploring EigenLayer's Data Availability solution, EigenDA, through its implementation in Mantle DA. This allows nodes to offer data availability services and stake $MNT in Mantle's economic model. This ensures block data completeness and correctness on the Mantle execution layer while leveraging L1 security features.
Characteristics of Mantle DA:
- The Mantle protocol separates the data availability layer from the consensus layer. This is achieved using a unicast channel for data exchange between network participants, resulting in more efficient data transmission and storage.
- By keeping an erasure rate, pieces of block data from both Layer 2 and Layer 1 sources can be used by verifying actors to reconstruct complete block data. This approach is ideal for achieving the high throughput and low gas cost required for next-generation applications in blockchain gaming, decentralized social networks, and other areas.

5. Team
6. Resources
- Website | Docs | Blog |Twitter
- [Rollup Series] Part 5: Mantle, The First Modular Rollup Network by 100y
- Mantle Architecture by Bartek (L2beat)
